Description de la base de données
Résumé
Le site REUT-O-SUD utilise 2 bases de données pour présenter son contenu. Une base sous MySQL qui est rattachée au CMS SPIP. Celle-ci est gérée par SPIP, et n’est pas exploitable directement, donc non mentionnée ici. La deuxième est sous PostgreSQL, et contient toutes les données des STEU ainsi que des rattachement à celles-ci. C’est elle qui est détaillée dans cet article.
Toutes les données intégrées proviennent de fichiers fournis par le SCP (Société du Canal de Provence), avec parfois des réorganisations (majuscules/minuscules et correction d’orthographes), et des compléments (calculs ou traitements géomatiques à partir des fichers shape fournis).
Les données issues de la base de données affichées dans la carte sont choisies par le SCP et ECCOREV. Celles-ci peuvent être revues du moment que celles voulues sont stockées en base. Dans le cas contraire, elles peuvent être rajoutées sous condition que l’intégration en base soit possible.
Attention : ne pas confondre les données en base et les fichiers JSON, affichant des données (intégrées aux fichiers), des marqueurs et des polygones.
Vue d’ensemble
Actuellement, la version de la base de données est v0.9.6. C’est une version de pré-production. Dès validation de l’ensemble du site, la dernière version de préproduction basculera en v1.0.0, comme toutes les vues du site.
Cela permettra de taguer la première mise en production incluant les données vérifiées de la base ainsi que celles des différentes vues du site.
Organisation en 3 parties
Actuellement, la base de données est organisée en 3 parties :
– Tables bleues : les données propres aux STEU ou STEP,
– Tables brunes : les données des organismes utilisateurs des STEU,
– Tables vertes : les projets et personnes physiques rattachées à ceux-ci.
Une dernière table violette sert aux logs d’évolution de la structure de la base de données, dès la première mise en production.
Données STEU
Les données des STEU sont issues des fichiers Excel "240612 STEP REUTOSUD pour Armand.xlsx" et "STEU_PACA_complet.xlsx" disponibles dans ce répertoire de AMUBox.
Des calculs complémentaires ont été réalisés pour obtenir les coordonnées en WGS84 ansi que les noms des communes (recherchées via les coordonnées des STEU).
L’affichage des informations des STEU se situent dans les bulles rattachés aux points de couleurs, eux-mêmes générés par différenciation des caractéristiques des STEU (Attention, calculs indépendants : une STEU peut appartenir à plusieurs points de couleur ; la couleurs visible est la dernière sélection — superposition des couches —).
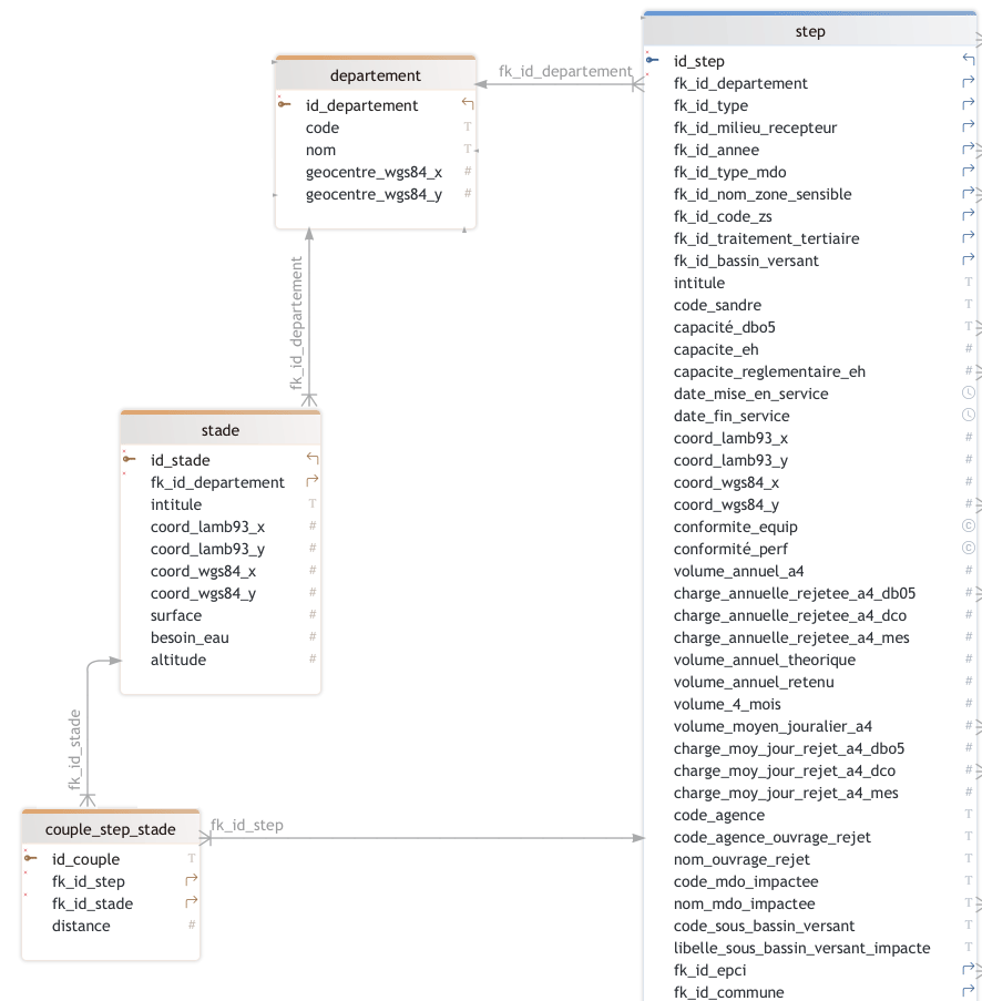
Les tables concernées par les STEU (ou step sur le schéma) sont "step" (table principale), ainsi que 11 tables associées, permettant l’unicité des données. La table "step" est le point centrale de la base de données. Tous les éléments sont implémentés en fonction de cette table.
Il est possible d’exploiter les données existante pour encore enrichir l’affichage de la carte ("map" dans le menu) ainsi que celui de la liste ou tableau ("Base de données" dans le menu) ; et bien sur, rajouter des informations pour plus de fonctionnalités.
Données Organismes utilisateurs
Actuellement, la base de données intègre 6 types d’organismes consommateurs réels ou potentiels de l’eau provenant des STEU :
– Les stations de ski
– Les golfs
– Les stades
– Les hippodromes
– Les industries
– L’agriculture
Ces éléments ne sont visibles que par les personnes identifiées et autorisées. Dans le cas contraire, le choix de sélection n’apparait pas dans le menus "Points d’intérêt" de la carte.
Les stations de ski
Les coordonnées et données des stations de ski sont issues des fichiers du répertoire "Infos STEU Ski Golfs Agri" disponibles dans ce répertoire de AMUBox.
Des calculs complémentaires ont été réalisés pour déterminer quelles stations de ski ont été retenues et obtenir leurs coordonnées en WGS84 (fichiers disponibles toujours sur AMUBox, ici).
Les tables concernées par les stades sont "departement", "station_ski", "couple_step_station_ski", et bien sûr "step".
En plus des informations intrinsèques des stations de ski, l’organisation des tables permet une interaction entre les stations de ski et les STEU... pour afficher plus d’information, comme les STEU concernées par une station de ski (du même département), etc...
Les golfs
Les coordonnées et données des golfs sont issues des fichiers du répertoire "Infos STEU Ski Golfs Agri" disponibles dans ce répertoire de AMUBox.
Des calculs complémentaires ont été réalisés pour déterminer quels golfs ont été retenus et obtenir leurs coordonnées en WGS84 (fichiers disponibles toujours sur AMUBox, ici).
Les tables concernées par les stades sont "departement", "golf", "couple_step_golf", et bien sûr "step".
En plus des informations intrinsèques des golfs, l’organisation des tables permet une interaction entre les golfs et les STEU... pour afficher plus d’information, comme les STEU concernées par un stade (du même département), etc...
Les stades
Les coordonnées et données des stades sont issues des fichiers shapes "stade_bdtopo.*" disponibles dans ce répertoire de AMUBox.
Des calculs complémentaires ont été réalisés pour obtenir les coordonnées centroides en WGS84 (fichiers disponibles toujours sur AMUBox, ici).
Les tables concernées par les stades sont "departement", "stade", "couple_step_stade", et bien sûr "step".
En plus des informations intrinsèques des stades, l’organisation des tables permet une interaction entre les stade et les STEU... pour afficher plus d’information, comme les STEU concernées par un stade (du même département), etc...
Les hippodromes
Les coordonnées et données des hippodromes sont issues des fichiers shapes "select_harras_hippodrome.*" disponibles dans ce répertoire de AMUBox.
Des calculs complémentaires ont été réalisés pour obtenir les coordonnées centroides en WGS84 (fichiers disponibles toujours sur AMUBox, ici).
Les tables concernées par les hippodromes sont "departement", "hippodrome", "couple_step_hippodrome", et bien sûr "step".
En plus des informations intrinsèques des hippodromes, l’organisation des tables permet une interaction entre les hippodromes et les STEU... pour afficher plus d’information, comme les STEU concernées par un hippodrome (du même département), etc...
Les industries
Les coordonnées et données des industries sont issues des fichiers Excel par département disponibles dans ce répertoire de AMUBox.
Des calculs complémentaires ont été réalisés pour obtenir les coordonnées en WGS84, les communes, etc. (fichiers des résultats de traitement *.CSV ont disponibles toujours sur AMUBox, au même endroit).
Les tables concernées par les industries sont "departement", "industrie", "commune" et bien sûr "step". Dans ce cas, aucune donnée ne relie directement les STEU aux industries.
En plus des informations intrinsèques des industries, l’organisation des tables permet une interaction entre les industries et les communes... pour afficher plus d’information, comme les industries par commune ou par département, etc...
L’agriculture
Ce type d’organisme n’est pas représenté graphiquement de façon autonome, mais uniquement via ses besoins en eau à travers les STEU, caractérisés par une présence ou absence d’agriculture, sans chiffre.
Les tables concernées par les agricultures sont "agriculture", "couple_step_agriculture" et bien sûr "step". Dans ce cas, aucune donnée ne précise l’emplacement des agricultures concernées.
En plus des informations intrinsèques des agricultures, l’organisation des tables permet une interaction unique entre les agricultures et les STEU.
Données Projets
Les données des projets de réutilisation, quelque soit leur avancée, se situent dans les tables projets (en vert dans le schéma principal). Elles sont représentées à travers la visualisation des données des STEU.
Les tables concernées par les agricultures sont nombreuses et permettent d’identifier beaucoup d’informations. Pour le moment, peu de données sont renseignées : la liste des informations ont été définies dans le compte rendu de réunion "240619 point carte web REUTOSUD.docx", accessible sur AMUBox.









